Library
My library

+ Add to library

Contact us
24/7 Tech support | Rules regarding submitting

Send a message

Your tickets

Profile

Trojan.Packed2.49862

Added to the Dr.Web virus database: 2025-07-17

Virus description added:

SHA1 hash:

  • 451cfa10538bc572d9fd3d09758eb945ac1b9437 (7zr.exe)

Description

The detection name for Windows programs that threat actors have implanted with a malicious component. The actual payload in such trojanized versions may vary.

Operating routine

The original files of initially harmless programs are patched to run the implanted malicious payload. For this, a transfer command jmp is added to the start section of the apps. This transfer leads to a shellcode that decrypts the next malware stage.

#drweb

A comparison of the original program’s code and the trojan version with the patch

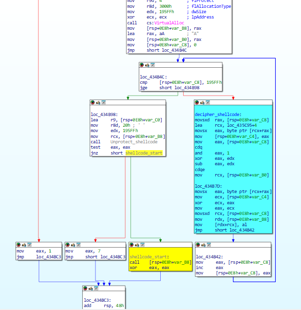
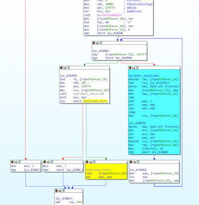
Decrypting and running the embedded trojan shellcode:

#drweb

Depending on which Trojan.Packed2.49862 variant is involved, the decrypted payload can be of the following types:

  • a shellcode and the malicious executable that it runs;
  • an encrypted shellcode created with an open-source instrument donut from which a malicious executable file is decrypted, extracted, and launched.

We have detected the following types of payloads being distributed via the modified programs:

BackDoor.ReverseProxy.1 (ReverseSocks5)
BackDoor.Shell.275 (AdaptixC2)
BackDoor.AdaptixC2.11 (AdaptixC2)
BackDoor.Havoc.16 (Havoc)
BackDoor.Meterpreter.227 (CobaltStrike)
Trojan.Siggen9.56514 (AsyncRAT)
Trojan.Clipper.808

News about the trojan

Curing recommendations

  1. If the operating system (OS) can be loaded (either normally or in safe mode), download Dr.Web Security Space and run a full scan of your computer and removable media you use. More about Dr.Web Security Space.
  2. If you cannot boot the OS, change the BIOS settings to boot your system from a CD or USB drive. Download the image of the emergency system repair disk Dr.Web® LiveDisk , mount it on a USB drive or burn it to a CD/DVD. After booting up with this media, run a full scan and cure all the detected threats.
Download Dr.Web

Download by serial number

Use Dr.Web Anti-virus for macOS to run a full scan of your Mac.

After booting up, run a full scan of all disk partitions with Dr.Web Anti-virus for Linux.

Download Dr.Web

Download by serial number

  1. If the mobile device is operating normally, download and install Dr.Web for Android. Run a full system scan and follow recommendations to neutralize the detected threats.
  2. If the mobile device has been locked by Android.Locker ransomware (the message on the screen tells you that you have broken some law or demands a set ransom amount; or you will see some other announcement that prevents you from using the handheld normally), do the following:
    • Load your smartphone or tablet in the safe mode (depending on the operating system version and specifications of the particular mobile device involved, this procedure can be performed in various ways; seek clarification from the user guide that was shipped with the device, or contact its manufacturer);
    • Once you have activated safe mode, install the Dr.Web for Android onto the infected handheld and run a full scan of the system; follow the steps recommended for neutralizing the threats that have been detected;
    • Switch off your device and turn it on as normal.

Find out more about Dr.Web for Android